miniCash connect: ein vernetztes Kassen- und Abrechnungssystem.

Zweimal im Jahr veranstaltet der Elternbeirat des Kister Kindergartens einen Kleidermarkt zum ‚weiterreichen‘ vom Kinderkleidung, die dem eigenen Nachwuchs zu klein geworden ist. Das ganze ist sehr verkäuferfreundlich organisiert: Einfach einen Wäschekorb mit gekennzeichneten Kinderkleidern abgeben und am Ende die unverkauften Stücke samt Erlös wieder abholen. Präsentation, Verkauf und die Rücksortierung übernimmt der Veranstalter. Als ‚Kassen‘ … Weiterlesen

supportware – Ein integriertes Contentmanagement-System

Aufgabe: Schreibe ein high-performance Content-Management-System als Ersatz für php bzw. ASP.net Seitengeneratoren. Folgendes Features sollen unterstützt werden: Speichern von Inhalten in einer mariaDB Datenbank Verwaltung von Nutzerdaten und Zugriffsrechten Contentgeneration aus HTML-Templates Ansatz: Die Software wurde als Alternative zu Seitengeneratoren wie php oder vb.net entwickelt. Der grundsätzliche Unterschied liegt in der standalone-Architektur mit integriertem http-Server: … Weiterlesen

znode: Eine generische Baumstruktur in ‚modern C++‘

Aufgabe: Entwickle eine generische Baumstruktur für Industriedaten in modern c++. Die Datenstruktur soll sich mit den Algorithmen der STL verwenden lassen. Unabhängig vom verwendeten Datenformat (XML, Json) sein Unabhängig von der internen Darstellung von Zeichenketten sein Der C++-Code soll sich als header-only Bibliothek leicht in Projekte einbinden lassen. Ansatz: znode ist eine header-only Klasse in … Weiterlesen

xtree, ein Widget-Set zur Bearbeitung und Anzeige von XML-Daten.

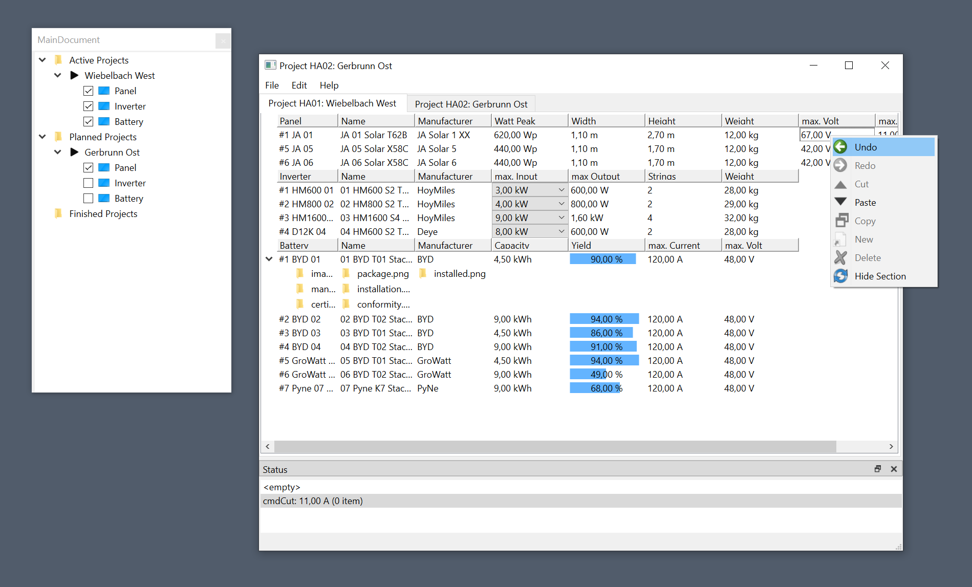
Mapping:
Der XML Datenbaum wird auf eine excel-artige Tabellenstruktur abgebildet (‚gemappt‘). Das mapping wird ebenfalls in XML ausgedrückt. Aus einem XML-Knoten wird eine Zeile in der Tabelle (‚Item-View‘) erzeugt, jedes XML-Attibut kann als ein Feld (‚Item‘) dargestellt werden.